双11钜惠 16-16专区
                                                                                                限时
                                                
                                            
                                            
                                        CDN用户使用介绍
                                            
                                            发布时间:5小时前
                                                                                        阅读量:8
                                                                                    
                                    
1、登录到CDN控制面板
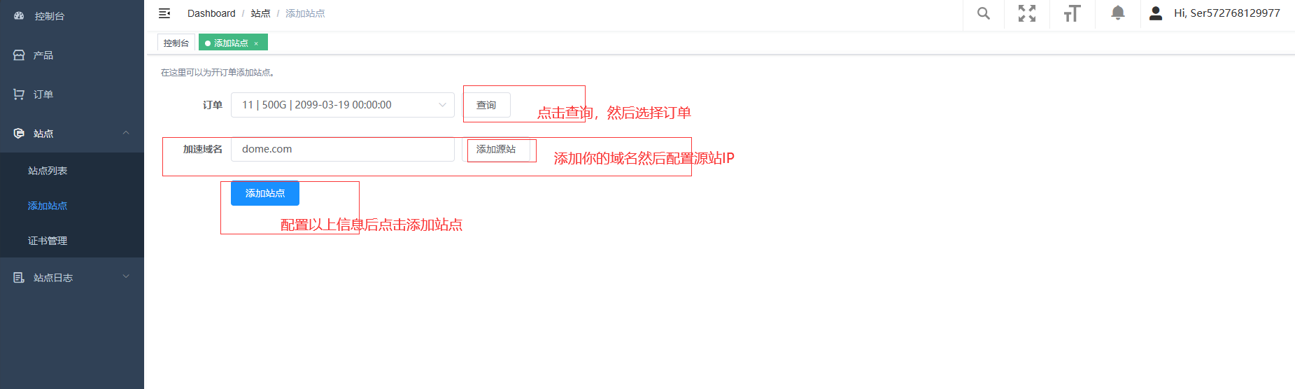
2、添加站点(必须)
注意:每个套餐允许创建的站点数不一样

3.配置站点(必须)

4.添加SSL证书
(非必须,根据自己情况是否使用)

5.站点配置SSL证书
(非必须,根据自己情况是否使用)

6.缓存设置
(非必须,根据自己情况是否使用)

7.WAF防火墙设置
(非必须,根据自己情况是否使用)
ps:
小白用户建议使用系统默认的防火墙规则即可
